This article describes how to migrate your existing metadata in SQL-Lite format from version requisis_ReX 2.10, for the current version requisis_ReX 2.12.6.
The procedure requires a tool to read the SQL-Lite data and a SQL script that we provide. The procedure must be performed with any SQLite database that you want to continue using.
Necessary data
SQL-Lite Browser: http://sqlitebrowser.org/
- Download the latest version as 32 or 64Bit version and install the program
SQLite script for migration:
update enumdefvalues set ED_RIFID=(select typedef.RIFID from typedef join enumdef on ((typedef.M_RIFID=enumdef.M_RIFID) AND (typedef.Name=enumdef.Name)) where enumdef.RIFID=enumdefvalues.ED_RIFID)
where (select typedef.RIFID from typedef join enumdef on ((typedef.M_RIFID=enumdef.M_RIFID) AND (typedef.Name=enumdef.Name)) where enumdef.RIFID=enumdefvalues.ED_RIFID) is not null;
update enumdef set RIFID=(select typedef.RIFID from typedef where ((typedef.M_RIFID=enumdef.M_RIFID) AND (typedef.Name=enumdef.Name)))
where (select typedef.RIFID from typedef where ((typedef.M_RIFID=enumdef.M_RIFID) AND (typedef.Name=enumdef.Name))) is not null;
CREATE TABLE IF NOT EXISTS 'enumdef_new' ('M_RIFID' varchar(255) NOT NULL,
'RIFID' varchar(255) NOT NULL,
'Name' varchar(255) NOT NULL,
PRIMARY KEY ('M_RIFID','RIFID'),
CONSTRAINT 'EnumDefF_Key' FOREIGN KEY ('M_RIFID') REFERENCES 'module' ('RIFID') ON DELETE CASCADE,
CONSTRAINT 'EnumDefMRIFIDName_Unique' UNIQUE('M_RIFID','Name')
CONSTRAINT 'enumdefFkTRifid' FOREIGN KEY ('M_RIFID','RIFID') REFERENCES 'typedef' ('M_RIFID','RIFID') ON DELETE CASCADE);
INSERT INTO enumdef_new SELECT * FROM enumdef;
DROP TABLE enumdef;
ALTER TABLE enumdef_new RENAME TO enumdef;
UPDATE metadataversion SET version = '2.11';
commit;
Step-by-step guide
Perform the following steps for migration:
Preparing the SQLite database and settings
- Open the SQLite database you want to edit with the SQLite browser
- Switch to the "Edit Pragmas" tab
- Deactivate the option "Foreign Keys" (Screenshot 1, Step 1)
- Save the changed settings (Screenshot 1, Step 2)

Executing the data migration
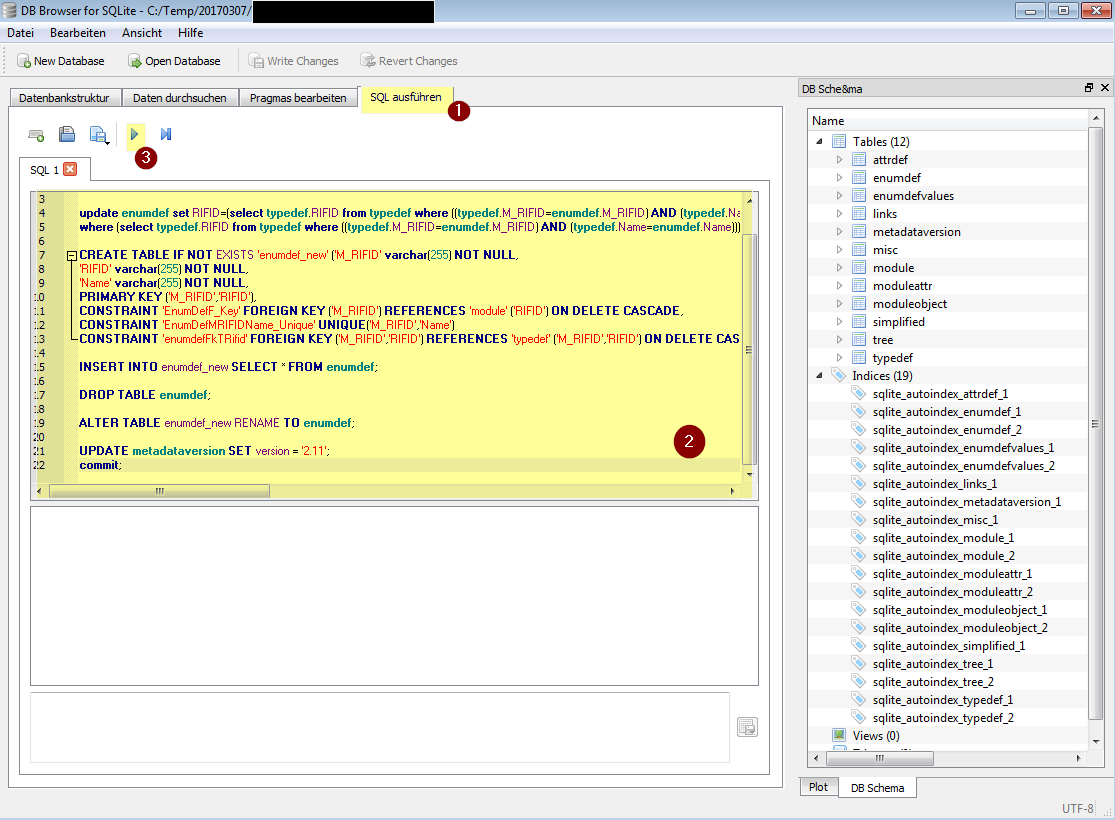
- Switch to the tab "Execute SQL" (screenshot 2, step 1)
- Copy the SQLite-Script code to the clipboard
- Paste the code in the "SQL 1" window in the "SQL Execute" tab (screenshot 2, step 2)
- Execute the entire code (Screenshot 2, Step 3)

Closing
- Check in the output if there were any errors (Screenshot 3, Step 1)
- If there were no errors, save everything (screenshot 3, step 2)
- After saving you can close the SQLite-Browser and continue working with requisis_ReX as usual.
