SQLite Metadatenmigration ab requisis_ReX 2.10
In diesem Artikel wird beschrieben, wie Sie Ihre bestehenden Metadaten im Format SQL-Lite von Version requisis_ReX 2.10, für die aktuelle Version requisis_ReX 2.12.6 migrieren können.
Die Prozedur erfordert ein Tool zum auslesen der SQL-Lite Daten sowie einem SQL-Script, das wir bereitstellen. Die Prozedur muss mit jeder SQLite-Datenbank durchgeführt werden, die Sie weiterhin verwenden wollen.
Notwendige Daten
SQL-Lite Browser: http://sqlitebrowser.org/
- Laden Sie sich die aktuellste Version als 32 oder 64Bit Variante herunter und installieren Sie das Programm
SQLite-Script für Migration:
update enumdefvalues set ED_RIFID=(select typedef.RIFID from typedef join enumdef on ((typedef.M_RIFID=enumdef.M_RIFID) AND (typedef.Name=enumdef.Name)) where enumdef.RIFID=enumdefvalues.ED_RIFID)
where (select typedef.RIFID from typedef join enumdef on ((typedef.M_RIFID=enumdef.M_RIFID) AND (typedef.Name=enumdef.Name)) where enumdef.RIFID=enumdefvalues.ED_RIFID) is not null;
update enumdef set RIFID=(select typedef.RIFID from typedef where ((typedef.M_RIFID=enumdef.M_RIFID) AND (typedef.Name=enumdef.Name)))
where (select typedef.RIFID from typedef where ((typedef.M_RIFID=enumdef.M_RIFID) AND (typedef.Name=enumdef.Name))) is not null;
CREATE TABLE IF NOT EXISTS 'enumdef_new' ('M_RIFID' varchar(255) NOT NULL,
'RIFID' varchar(255) NOT NULL,
'Name' varchar(255) NOT NULL,
PRIMARY KEY ('M_RIFID','RIFID'),
CONSTRAINT 'EnumDefF_Key' FOREIGN KEY ('M_RIFID') REFERENCES 'module' ('RIFID') ON DELETE CASCADE,
CONSTRAINT 'EnumDefMRIFIDName_Unique' UNIQUE('M_RIFID','Name')
CONSTRAINT 'enumdefFkTRifid' FOREIGN KEY ('M_RIFID','RIFID') REFERENCES 'typedef' ('M_RIFID','RIFID') ON DELETE CASCADE);
INSERT INTO enumdef_new SELECT * FROM enumdef;
DROP TABLE enumdef;
ALTER TABLE enumdef_new RENAME TO enumdef;
UPDATE metadataversion SET version = '2.11';
commit;
Schritt-für-Schritt-Anleitung
Führen Sie folgende Schritte zur Migration durch:
Vorbereiten der SQLite-DB und Einstellungen
- Öffnen Sie die zu bearbeitende SQLite-DB mit dem SQLite-Browser
- Wechseln Sie auf den Tab "Pragmas bearbeiten"
- Deaktivieren Sie die Option "Foreign Keys" (Screenshot 1, Step 1)
- Speichern Sie die geänderten Einstellungen (Screenshot 1, Step 2)

Ausführen der Datenmigration
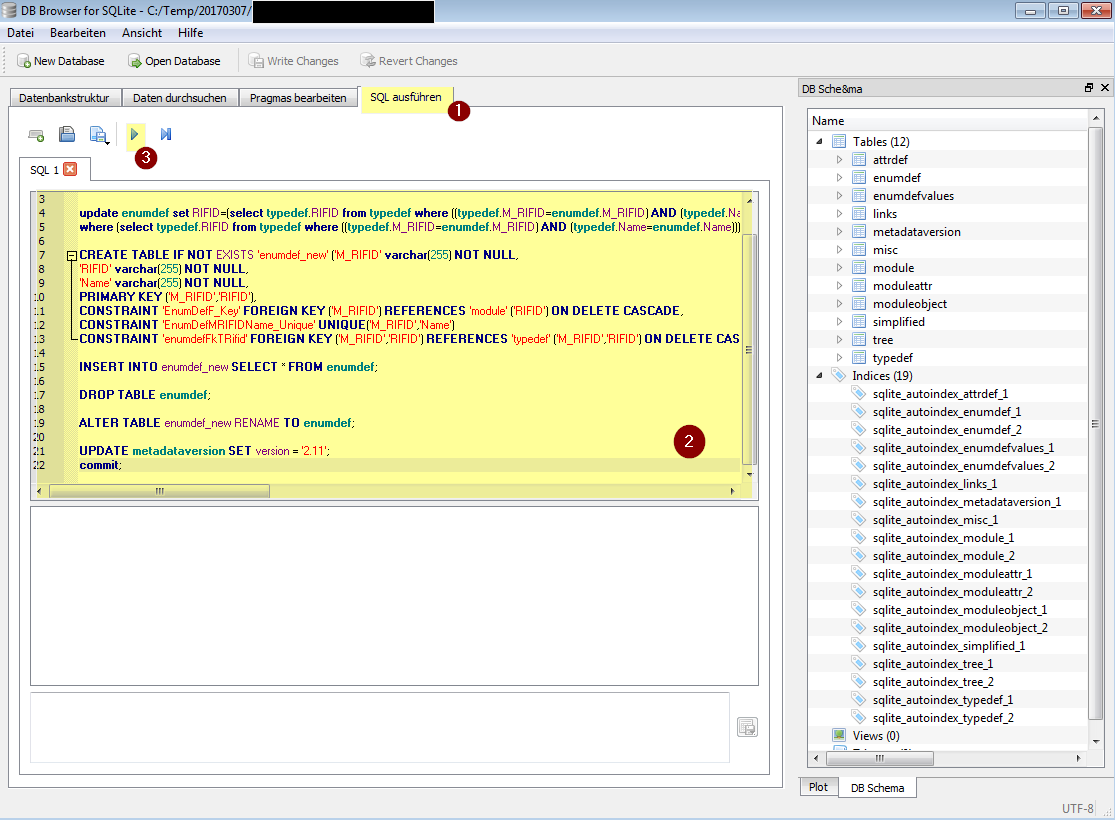
- Wechseln Sie auf den Tab "SQL ausführen" (Screenshot 2, Step 1)
- Kopieren Sie sich den SQLite-Script Code in die Zwischenablage
- Fügen Sie den Code im Fenster "SQL 1" im Tab "SQL Ausführen" ein (Screenshot 2, Step 2)
- Führen Sie den gesamten Code aus (Screenshot 2, Step 3)

Abschluss
- Prüfen Sie in der Ausgabe ob es zu Fehlern kam (Screenshot 3, Step 1)
- Falls es keine Fehler gab, speichern Sie alles ab (Screenshot 3, Step 2)
- Nach dem Speichern können Sie den SQLite-Browser schließen und gewohnt mit requisis_ReX weiterarbeiten.
